Markmap – Markdown 转思维导图神器

  • 0.0 0 评分
  • 18 累计下载
  • Android
  • 全年龄段

应用详情

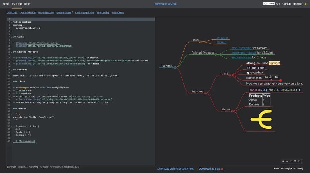
🌐 Markmap 是一个将 Markdown 文本转换为交互式思维导图的工具,它结合了 Markdown 的简洁性和思维导图的可视化优势。这款工具支持多种编辑器,如 VSCode、Vim 和 Emacs 等,让你在编写 Markdown 文档的同时,实时看到思维导图的呈现。

🌟 功能特点
1. 集成编辑器支持 🖥️:轻松集成到多种代码编辑器中。
2. 实时预览 🔄:编写 Markdown 文档时,右侧实时显示思维导图。
3. 支持多媒体内容 📸:支持图像、链接、代码块、内联样式和数学公式。
4. 覆盖常用 Markdown 语法 📝:基本覆盖常用的 Markdown 语法格式。

📖 使用指南
Markmap 提供了在线网页体验,你可以直接将现有的 Markdown 文档粘贴到网页中,立即查看生成的思维导图效果。在线体验地址:[Markmap Online](https://markmap.js.org/repl)

客观,给个评价呗

0.0 0 Reviews

5
4
3
2
1